#stealer/#Loader
2025-10-16 (Thursday): Unidentified #stealer/#Loader found when searching for URLs that follow patterns previously seen for Koi Loader/Koi Stealer.

Details at github.com/malware-traf...
October 16, 2025 at 5:18 PM
~Paloalto~
PhantomVAI Loader uses phishing and steganography to deliver multiple infostealers like Katz Stealer, AsyncRAT, and XWorm.
-
IOCs: (None identified)
-
#Infostealer #Malware #PhantomVAI #ThreatIntel
PhantomVAI Loader Delivers Infostealers
unit42.paloaltonetworks.com
October 15, 2025 at 4:03 PM
Proofpoint Threat Research details TA585, a sophisticated actor that manages its own infrastructure, delivery, and malware installation, and delivers MonsterV2, which has capabilities of a RAT, stealer, and loader. www.proofpoint.com/us/blog/thre...
October 14, 2025 at 8:18 AM
TA585 usa MonsterV2 per attacchi mirati contro aziende finanziarie, controllando l’intera catena d’infezione con RAT, stealer e loader avanzati.

#ClickFix #LummaStealer #MonsterV2 #Proofpoint #Rhadamanthys #TA585
www.matricedigitale.it/2025/10/14/t...
October 14, 2025 at 7:37 AM
MonsterV2 fast facts:

⚡️Has capabilities of a remote access trojan (RAT), loader, and stealer

⚡️ Avoids infecting computers in Commonwealth of Independent States (CIS) countries

⚡️ Expensive compared to its peer malware families

⚡️ Used by TA585 and a small number of actors
October 13, 2025 at 8:35 PM
2025-10-10 (Friday): Was looking for Koi Loader/Koi Stealer, and I found this #WebDAV server that hosted malicious Windows shortcut (#LNK) files.

Not sure what type of #malware this is, but it's not Koi Stealer.

Details at github.com/malware-traf...
October 11, 2025 at 1:16 AM
CyberProof reports a spike in DarkCloud Stealer attacks against financial firms in August 2025 via phishing. Samples steal credentials from email and FTP clients and browsers, inject into MSBuild.exe, and use a JPG-embedded loader. www.cyberproof.com/blog/darkclo...
September 15, 2025 at 11:09 AM
~Zscaler~
North Korean-aligned APT37 is using a new Rust-based backdoor (Rustonotto) and a Python loader to deploy the FadeStealer info-stealer.
-
IOCs: Rustonotto, FadeStealer
-
#APT37 #Malware #Rust #ThreatIntel
APT37 Deploys Rust Backdoor & Python Loader
www.zscaler.com
September 8, 2025 at 4:02 PM
⚡️ Осторожно, Steam! В игре Chemia найдено вредоносное ПО (Hijack Loader, Fickle Stealer, Vidar Stealer), крадущее криптокошельки и личные данные. 🚨 Игры в раннем доступе – повышенный риск. 🛡️ Используйте антивирус, будьте бдительны при загрузках и храните криптоактивы на аппаратных кошельках!
July 28, 2025 at 5:29 PM
🚨 New update spotted in MonsterV2 malware:
✅ Stealer can now be launched on all or selected bots
⚙️ Loader speed improved
🐞 Bug fix for browser cookie theft on high-handle systems
📌 Rebuild required – expect fresh variants in the wild
#ThreatIntel #Malware #HVNC #Infostealer
July 12, 2025 at 7:15 PM
SHELLTER: framework commerciale di evasione usato in-the-wild per info-stealer e loader avanzati, con cifratura, polimorfismo e tecniche anti-EDR su Windows.

#ARECHCLIENT2 #INFOSTEALER #Lumma #Rhadamanthys #SHELLTER
www.matricedigitale.it/2025/07/08/s...
July 8, 2025 at 6:40 AM
🚨 New Stealer Alert: AURA Stealer
Highly modular & stealthy malware targeting over 110 browsers, 70+ apps (incl. wallets & 2FA), and 250+ extensions.
Server-side decryption
Custom shellcode & morpher
Loader included
Cookie theft w/o killing processes
#CyberSecurity #ThreatIntel #Malware #InfoStealer
July 8, 2025 at 5:03 AM
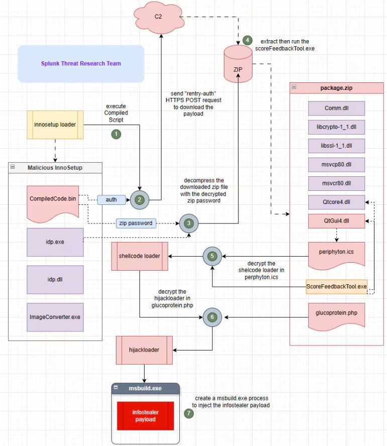
Splunk researchers analyse a malicious Inno Setup installer that leverages Inno Setup's Pascal scripting capabilities to retrieve and execute HijackLoader, a known loader used to evade detection and deliver the final payload - in this case, RedLine Stealer. www.splunk.com/en_us/blog/s...
July 7, 2025 at 11:31 AM
2025-06-26 (Thursday): #LummaStealer ( #Lumma ) infection leads to follow-up loader that retrieves a pen test tool hosted on Github and configures it as #malware. A #pcap of the infection traffic, the associated malware, and IOCs are available at: www.malware-traffic-analysis.net/2025/06/26/i...
June 27, 2025 at 5:22 AM
Zscaler ThreatLabz researchers recently uncovered AI-themed websites designed to spread malware like Vidar, Lumma & Legion Loader. Threat actors are using Black Hat SEO to poison search engine rankings for AI keywords to spread malware. www.zscaler.com/blogs/securi...
June 25, 2025 at 9:29 AM
New Octowave Loader sample is leading to Amatera Stealer deployment over the past week.

0 VT detections on any component of the malware loader.
Proofpoint rules detect the outbound C2 traffic.
My Yara rule detects the installer.
June 24, 2025 at 3:11 AM
MonsterV2 has many capabilities, but seems to function primarily as a stealer and a loader.
June 5, 2025 at 9:07 PM
Cybereason researchers describe an ongoing phishing campaign they have observed that uses a copyright infringement lure to target multimedia professionals from central and eastern Europe to deliver Rhadamanthys stealer. www.cybereason.com/blog/rhadama...
May 23, 2025 at 9:26 AM
2025-05-09 (Friday): #KoiLoader / #KoiStealer activity. Same type of distribution chain and infection characteristics as always.

Example of downloaded zip available at:

- bazaar.abuse.ch/sample/35236...
- tria.ge/250510-a2fw5...
- app.any.run/tasks/3adefb...
May 10, 2025 at 1:10 AM
Slow Pisces, a North Korean hacking group, used LinkedIn to target crypto developers with malicious coding challenges. PDFs linked to malware-laden GitHub repos (RN Loader & RN Stealer), stealing data and credentials. GitHub & LinkedIn removed the threats.#SlowPiscesLinkedInAttack
April 16, 2025 at 6:08 AM
(1/3)
🚨 North Korean APT behind Contagious Interview is back, Now targeting the npm ecosystem. 12 malicious packages like dev-debugger-vite & icloud-cod dropped malware incl. BeaverTail stealer & a new RAT loader. Over 5,600 downloads before takedown.
April 8, 2025 at 12:15 PM
-Chrome rolls out new Rust-based font loader
-CapitalOne hacker to be resentenced
-BlackBasta admin brags about getting state protection
-Rise in ServiceNow exploitation
-New Ox Thief, VanHelsing, and Babuk2 ransomware
-New DollyWay botnet
-RansomHub's new Betruger backdoor
-Arcane Stealer report
March 21, 2025 at 8:32 AM
#ClearFake variant is now spreading #Rhadamanthys Stealer via #Emmenhtal Loader.

cc @plebourhis.bsky.social @sekoia.io

1. ClearFake framework is injected on compromised WordPress and relies on EtherHiding

2. The #ClickFix lure uses a fake Cloudflare Turnstile with unusual web traffic

⬇️
March 6, 2025 at 10:50 AM
Reverse Engineering and Cataloging Vidar (Info stealer/Loader) www.reddit.com/r/ReverseEng...
Reverse Engineering and Cataloging Vidar (Info stealer/Loader)
www.reddit.com
February 2, 2025 at 4:05 AM
Reverse Engineering and Cataloging Vidar (Info stealer/Loader) : thetrueartist.co.uk/index.php/20...
February 1, 2025 at 7:16 PM