chrishoina
chrishoina
@chrishoina.bsky.social
Senior Product Manager for Database Tools | ORDS | Database Actions | Follow for tips on working w/ Oracle Database, ORDS REST APIs, REST-enabled SQL | Views and opinions are my own
Friday Announcement: ORDS 25.3 is now available for download (with ORDS in ADB dropping soon). Download the latest here: www.oracle.com/database/sql...
Check out Sessionless Transactions. We'll have an upcoming demo provided by our TxEventQ team, so stay tuned for that. Links in the reply.
October 3, 2025 at 8:21 PM
Quoting oneself: cool or cringe? "Eventually...we'll all need to become "prompt engineers." And as you'll see [there], you actually have to know what you are doing to be able to ask the right questions and to challenge an LLM's assumptions."

followthecoffee.com/from-one-api...

#apis #LLM #ords
July 25, 2025 at 2:46 PM
Coming to you live from 35000ft, somewhere over the Atlantic Ocean. An ORDS and GraphQL tutorial: using Maven to build the polyglot and js dependencies for GraalVM 21: followthecoffee.com/ords-and-gra...

#graalvm #oracle #database #maven #jdk #ords #oraclerest
July 3, 2025 at 11:18 PM
ORDS 25.2 is now available for download! Download directly from www.oracle.com/database/tec...
And review the Release Notes too www.oracle.com/tools/ords/o...

I'm following up with a blog with some examples, so stay tuned! #newrelease #productupdate #ords #oracledatabase #newordswhodis #plsql #rest
July 1, 2025 at 5:58 PM
FYI to all, the ORDS team just published a new patch, 25.1.1. Now available for download here: www.oracle.com/database/sql...

Two small bug fixes, and an update to our Jetty library. Happy Friday 😍
#oraclerest #oracledatabase #restapi #apidevelopment #jdk17 #jdk21 #graalvm #newupdate #bugfix
May 30, 2025 at 1:17 PM
Now, on to part two. Part two takes the previous configuration and uses it to showcase this JWT authorization/authentication in a simple single-page web application. We use JavaScript, basic HTML, Node.js, and Express.js too. You can follow along here: blogs.oracle.com/database/pos...
May 21, 2025 at 3:06 PM
New Oracle blogs are live! With a two-part tutorial showing you how to create custom claims in your Identity Domain, include them in a JSON Web Token, and use it to access ORDS OAuth2.0 protected resources. Part One is here: blogs.oracle.com/database/pos... #wednesday #oracle #restapis #oraclerest
May 21, 2025 at 3:06 PM
Sneak peek of an upcoming blog post. A super simple single page web app, exploring using JSON Web tokens with ORDS protected resources. This time using Roles-Based Access Control (RBAC). 😁😎
May 6, 2025 at 10:05 AM
ORDS 25.1 is now available for download: www.oracle.com/database/sql...
And of course, you can check out the release highlights too: followthecoffee.com/ords-25-1-re...
Give it a spin 😍 #newrelease #ords #oracledatabase #oraclerest #productupdate
April 16, 2025 at 3:09 PM
March 13, 2025 at 5:46 PM
In an effort to make your lives easier, I HAND CODED the Table of Contents by hand too 😭! So, if you like this, please let me know! I'll keep doing it. Side note...if you know of a good plug-in or git repo for automating this, let me know!
January 27, 2025 at 7:29 PM
This is lame. I'm a terrible SO citizen...how about somebody help me out and post a link to this on StackOverflow stackoverflow.com/questions/79... I'll reply with the links I've mentioned in my would-be post. #littlefriday #thursday #oraclerest #stackoverflow #banned #permabanned
January 23, 2025 at 2:35 PM
I’m constantly “context switching” in tools. It’s extremely annoying 🤬. Here’s a small win though. I was able to set my doc-root property in ORDS and then add our install and dev guides to my config folder. So, now I can just visit /install.pdf or /dev.pdf and CTRL+F till my heart’s content 😍!
January 17, 2025 at 2:14 PM
Who else has their webhooks pointing to ORDS endpoints? Any pointers for Luigi? Let’s help a fratello out. Link to forum post forums.oracle.com/ords/apexds/... #oraclerest #ords #apis #apiintegration #oracledatabase
January 14, 2025 at 12:48 PM
Hey, when you are troubleshooting database connectivity issues, do you ever use telnet? I was just reviewing a support case, and this seems like a really clean way of isolating one of many variables. Here I’m interrogating an Oracle 23ai @podmanio.bsky.social container. #troubleshooting #database
December 2, 2024 at 8:11 PM
Observed a new ORDS use case while on a support call yesterday. (Hopefully) helped one of our customers by recreating their workflow and diagnosing some of their API woes. I’d never heard of @jotform.bsky.social or Pipedream. Anybody else doing something like this?? #apiintegration #apis #oracle
November 27, 2024 at 2:16 PM
In the process of updating the implicit bind parameters section of the ORDS dev guide, I noticed we don’t specifically call out automatic binds of POST data. There are certain conditions/scenarios, but check out the details and examples below. A version of this will make it into the OFFICIAL docs.
November 25, 2024 at 10:07 PM
ORDS 24.3 is now available 😍. It took me 11 seconds to upgrade! What are you waiting for? Details here: oracle.com/database/sql... #releaseday #Mondaymotivation #oracledatabase
September 30, 2024 at 8:13 PM
View from my room at Cloud World. Hey! If you're coming to the conference, be sure to register for all of our sessions. Hand-picked for your convenience 😀https://followthecoffee.com/see-you-at-oracle-cloud-world-2024/ #thursday #thursdayvibes #lasvegas #cloudworld
August 22, 2024 at 9:10 PM
Some select slides from an ORDS workshop we’ll be presenting at Oracle CloudWorld 2024. We’ve got a nice VM setup for participants. They’ll be able to configure their Python app and ORDS APIs all in one environment. Still making tweaks, can’t wait for the reveal 😍
July 19, 2024 at 8:40 PM
It’s a complete revamp of our previous python/flask app that uses some Jinja2 templating, JavaScript, and Bootstrap HTML/CSS. I’ve been building this out for about 3 months straight…almost ready to unveil it. What a grind 😭 and learning experience! Here’s Page 2 of 2:
July 11, 2024 at 12:08 AM
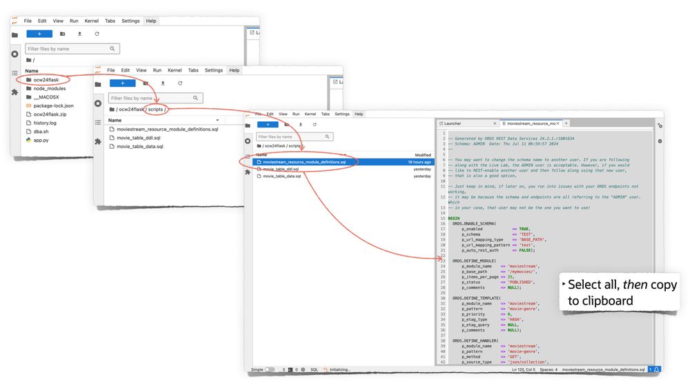
Still making little tweaks, but here are some current screenshots of the sample ORDS app we’ll be presenting at Cloud World. Page 1 of 2. The idea is to provide in-context clues/hints where ORDS plays a significant/important role.
July 11, 2024 at 12:07 AM
Most certainly not corporate-approved for the official Cloud World / ORDS lab slides… 🤫 #4thofJuly  #CloudWorld #Database #ThursdayMotivation #thursdayvibes
July 4, 2024 at 2:00 PM
ORDS 24.2 is out now 😍! Download/Release Notes page here: www.oracle.com/database/sql... AND my companion blog post here: followthecoffee.com/ords-24-2-re... #ThursdayThrills #littlefriday #ords #oracledatabase #restapis #CloudWorld #NewRelease
June 27, 2024 at 9:40 PM
Some ORDS slides I be werkin' on....arrrrghh 🏴‍☠️. Still need to build the mapping (last bullet) some more. But it feels like this could make migration and integration of MongoDB-backed apps with the Oracle database easier 🤔. #Tuesday #CloudWorld #mongodb #TuesdayMorning
June 25, 2024 at 12:52 PM